Очерк о клиентоцентричности бизнес-процессов
В статье Владимира Репина приводится сравнение двух подходов: клиентоориентированности и клиентоцентричности. На простом примере бизнес-процесса покупки мебели раскрывается разница во взглядах на процесс со стороны компании и ее клиента. Обсуждаются принципы и пути создания клиентоцентричной компании.
Клиентоориентированность или клиентоцентричность?
Маркетологи не дают нам спокойно жить – всё время изобретают новые концепции, методы и инструменты продвижения. Хочешь продавать – умей удовлетворять клиента, то есть быть клиентоориентированным. Вроде бы все ясно. Зачем новое понятие? Чтобы продать еще одну концепцию и сделать на ней деньги? Возможно, но есть нюансы. Посмотрим на определения.
«Клиентоориентированность — это способ взаимодействия с клиентами, где компания старается заботиться о них, но фокусируется в основном на своём продукте и стандартных правилах оказания услуг в своей сфере. Она предполагает конкретные действия, с помощью которых бизнес узнаёт о потребностях и желаниях аудитории и удовлетворяет их».
«Клиентоцентричность — это более глубокий подход, когда компания ставит клиента в центр всех бизнес-процессов. Она учитывает его потребности на каждом этапе: от разработки продукта до послепродажного обслуживания. Цель клиентоцентричности — не просто удовлетворить потребности клиента, а превзойти его ожидания».
Не такая уж сильная разница, не так ли? На мой взгляд, есть два существенных аспекта, которыми отличаются рассматриваемые подходы:
- системность и долгосрочность видения практики работы с клиентами;
- подход к реализации бизнес-процессов.
Сравнение подходов представлено в следующей таб. 1.
Таблица 1. Сравнение подходов.
| Клиентоориентированность | Клиентоцентричность | |
| Видение | Краткосрочное видение. Тактика. Акцент на бизнес-процессы продаж и обслуживания клиентов. | Долгосрочное видение. Стратегия. Системная работа со всеми бизнес-процессами компании. |
| Подход к реализации | Реактивный — реакция на жалобы (рекламации) клиентов. Желание угодить в данный конкретный момент времени. | Проактивный — предугадывание потребностей клиентов. Желание сделать клиента счастливым в долгосрочной перспективе. |
Приведу еще несколько практических примеров – см. таб. 2.
Таблица 2. Практические примеры.
| Клиентоориентированность | Клиентоцентричность |
| Научить менеджеров в торговом зале мило улыбаться и здороваться с клиентами… | Изменить ассортимент, обеспечить высокое качество товаров, оптимизировать систему навигации в торговом зале, создать комфортные условия для покупки, максимально упростить процесс покупки… |
| Принять автомобиль и оформить заказ-наряд, мило улыбаясь и предлагая клиенту кофе… | Аккуратно зафиксировать все пожелания клиента, ничего не забыть в процессе ремонта, предложить клиенту только реально необходимые услуги и запчасти, выдать а/м в удобное для клиента время… |
| При получении запроса клиента напрячь силы лучших специалистов, отвлекая их от текущей работы и проектов, решить проблему клиента в два раза быстрее, чем обычно | Разработать надежный продукт без лишних функций, который интуитивно понятен клиенту, не глючит, не вызывает вопросов при его эксплуатации |
На рис. 1 показан менеджер по продажам, всем своим видом выражающий дух клиентоориентированности.

Клиентоцентричность – это концепция, которая закладывается в стратегию организации и радикально влияет на ее культуру, причем не только в блоках продаж и сервиса, но и во всех других функциональных подразделениях компании.
Кейс 1. Amazon и метод «Working Backwards» (Работа от обратного). В этой компании запрещено начинать разработку нового продукта с обсуждения технологий. Процесс начинается с написания пресс-релиза для будущего клиента. Если команда не может описать ценность продукта простым языком, понятным покупателю, и вызвать у него восторг, работа над технической частью даже не стартует. Это пример того, как процесс разработки подчинен потребностям клиента, а не возможностям инженеров.
Кейс 2. Ritz-Carlton и право на решение. В этой сети отелей каждый сотрудник — от горничной до швейцара — имеет право потратить до $2000 на решение проблемы гостя без согласования с менеджером. Это радикальная трансформация бизнес-процесса обработки жалоб. Вместо долгой цепочки согласований (пока клиент злится), сотрудник мгновенно устраняет негатив. Здесь доверие сотрудникам является частью клиентоцентричной архитектуры.
Кейс 3. ВкусВилл и управление ассортиментом. Российский пример внедрения, где отзывы клиентов напрямую управляют цепочкой поставок. Недовольный отзыв в приложении запускает автоматизированный процесс: товар может быть снят с продажи, а технологи начинают проверку партии. Здесь клиент фактически выступает внешним контролером качества, встроенным в процесс товародвижения.
Давайте рассмотрим на простом примере, как можно понять, насколько клиентоцентричными являются бизнес-процессы вашей компании.
Пример. Бизнес-процесс продажи мебели. Видение компании.
Представьте себе мебельную фабрику, которая выпускает качественную мебель из натурального дерева. Рядом с производственными цехами находится многоэтажное здание, в котором расположен салон, где представлены кухни, шкафы, столы, стулья и проч.
Бизнес-аналитик фабрики спроектировал с использованием Business Studio кросс-функциональный «End-to-End» процесс покупки мебели, схема которого представлена на рис. 2. Видно, что процесс является весьма простым и понятным с точки зрения сотрудников. Судя по схеме, в компании всё хорошо и что-либо с процессом делать не нужно. Точнее, с аналитической точки зрения, на схеме нет никакой информации, необходимой для принятия решений по изменениям, улучшению бизнес-процесса.

Пример. Бизнес-процесс продажи мебели. Видение клиента.
Добавим на схему процесса дорожку под названием «Клиент» и посмотрим, как изменится схема. Полученный результат представлен на рис. 3.
Задачи, залитые оранжевым цветом с маркером ладошки, выполняются полностью вручную. Красными рамками обведены формулировки проблем, сформулированные клиентом.
Внутри процесса возникают задержки, которые условно (с некоторым нарушением смысла, вкладываемого в таймеры нотацией BPMN) показывают, что клиент ожидает сначала менеджера в салоне, потом кассира, затем сборки мебели и, наконец, оформления пропуска на выезд.
Кроме того, на рис. 3 видно, что сотрудники фабрики также выполняют множество неавтоматизированных задач врукопашную.

Даже беглого взгляда на схему достаточно, чтобы понять, что с точки зрения клиента бизнес-процесс вовсе не такой простой, как может показаться на первый взгляд (см. рис. 2). Вряд ли клиент, прошедший такой утомительный и довольно «непрозрачный» процесс, останется довольным.
Но кто из сотрудников ТАК видит схему? Пожалуй, никто… Каждый сотрудник смотрит со своей функциональной точки зрения и видит небольшой кусочек процесса. Клиент видит почти всё, но ничего не может сделать.
В компании должен быть определен владелец процесса, который займется его оптимизацией с точки зрения клиентоцентричности. На крайний случай, это может сделать сам владелец бизнеса, если для него удовлетворенность клиентов является приоритетной.
Пример. Бизнес-процесс продажи мебели после трансформации.
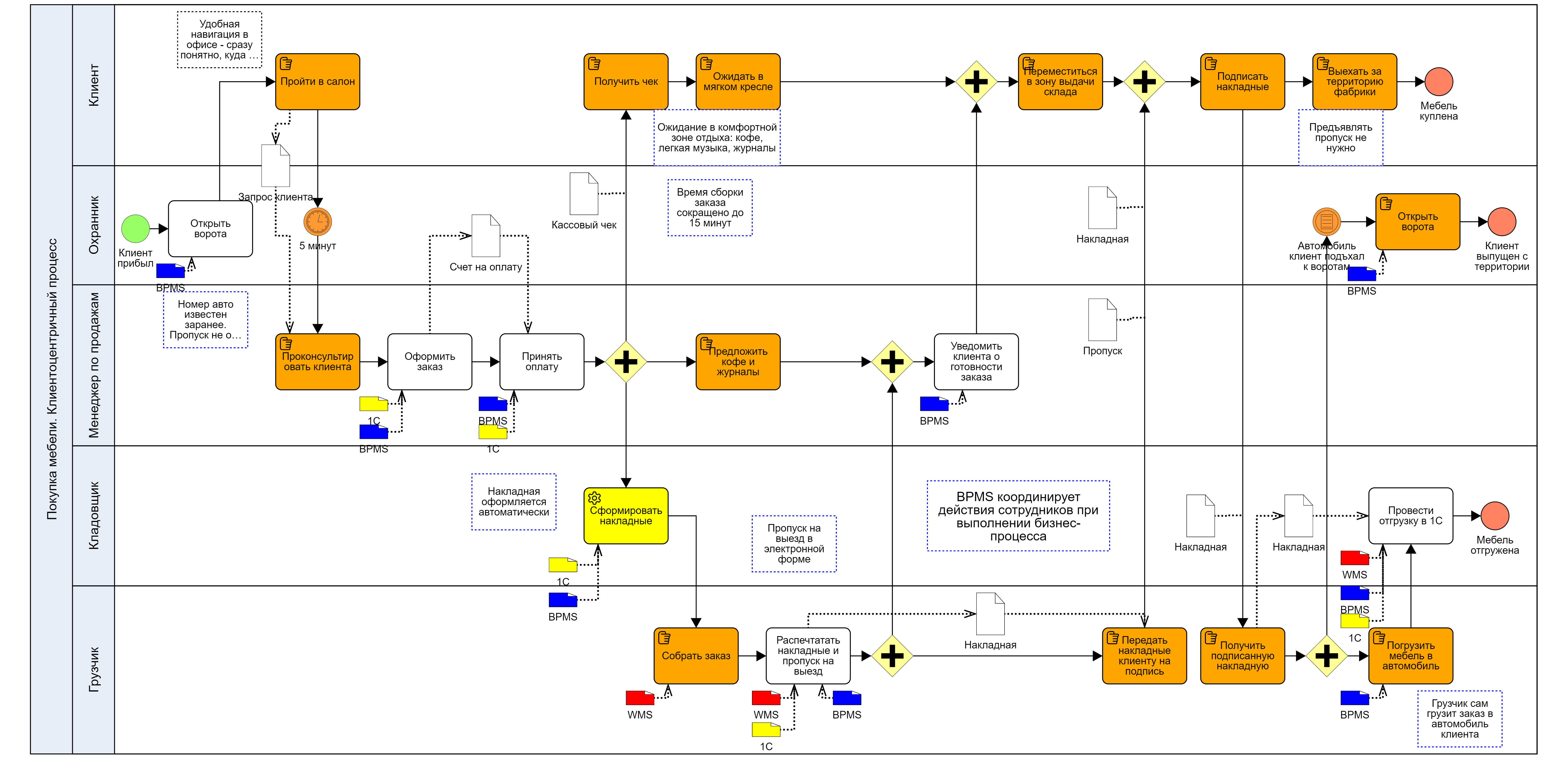
Представим себе, что на фабрике был определен владелец процесса, выделен соответствующий бюджет и выполнен проект трансформации (оптимизации) кросс-функционального бизнес-процесса продажи мебели клиенту. Схема бизнес-процесса после трансформации показана на рис. 4.
Для автоматизации процесса команда использовала три системы: BPMS (в том числе с использованием приложения на смартфонах участников), 1С и WMS, интегрированные между собой. В результате информация между участниками кросс-функционального бизнес-процесса стала проходить практически мгновенно. Исчезли задержки и зоны безответственности.
Если посмотреть на новую схему с точки зрения клиента, то видно, что бизнес-процесс стал намного проще и комфортнее.

Итак, вы увидели, что довольно простое, по своей сути, упражнение – описать процесс с точки зрения клиента, — дало возможность команде сотрудников увидеть проблемы и спроектировать новый процесс с использованием современных средства автоматизации.
Что можно сделать для внедрения клиентоцентричности?
Прежде всего, можно ознакомиться с принципами клиентоцентричности. Например, найти и изучить такой набор принципов:
- Понимание клиента.
- Ориентация на долгосрочные отношения.
- Персональные предложения.
- Качество обслуживания.
- Обратная связь.
- Инновации.
- Этика и доверие.
- Внутренняя культура.
- Оценка удовлетворённости клиентов.
- Постоянное развитие.
Каждый принцип должен декомпозироваться на систему требований, для выполнения которых в компании необходимо разработать новые и трансформировать существующие бизнес-процессы, создать контрольные процедуры, разработать и утвердить SLA для процессов и показатели (OLA) для его задач, KPI для исполнителей.
Также можно взять на вооружение видение этапов проекта создания клиентоцентричной компании, например, от Сбербанка:
Этап 1. Анализ клиентов. Нужно узнать, какие изменения и улучшения они хотели бы видеть в работе организации. Источники данных — отзывы на сайте, информация из CRM-систем и другие ресурсы.
Этап 2. Пересмотр стратегии. Необходимо перенаправить корпоративные цели и задачи на потребителя. Оценить имеющиеся ресурсы, чтобы определить, какие аспекты клиентоориентированной модели можно интегрировать.
Этап 3. Организация обратной связи. Возможно внедрение автоматизированных систем, например контактных центров, мобильных приложений или чат-ботов.
Этап 4. Улучшение качества и скорости обслуживания. Важно регулярно оценивать эффективность предпринимаемых шагов. Это поможет понять, насколько успешны шаги. Подходящие метрики — оценка усилий потребителя (CES), индекс лояльности (NPS) и показатель удовлетворённости (CSAT).
Этап 5. Формирование корпоративной культуры. Важно вовлечь весь коллектив в создание качественного клиентского опыта. В этом будет полезно регулярное обучение.
Если вы решили, что концепция клиентоцентричности важна для вашей организации, то начать можно с определения принципов и требований. Они должны касаться как организации в целом (структура, стратеги, культура, персонал), так и ее кросс-функциональных бизнес-процессов.
На рис. 5 показан простой пример, как можно учесть принцип клиентоцентричности при проектировании кросс-функционального бизнес-процесса вашей организации.

В качестве резюме. Если вы еще не клиентоцентричны, то:
- определите, является ли клиент ключевой заинтересованной стороной для вашего бизнеса и нужно ли вам становиться клиентоцентричной компанией; если «да», то:
- разработайте принципы, требования и методику проектирования клиентоцентричного кросс-функционального бизнес-процесса;
- разработайте стратегию и план клиентоцентрической трансформации бизнеса (можно совместно со стратегией цифровизации);
- приобретите Business Studio 7 в качестве инструмента проектирования клиентоцентричной корпоративной архитектуры компании;
- … и вперед…
Удачи вам в проведении клиентоцентрической трансформации вашего бизнеса!
На рис. 6 показан ваш счастливый клиент. С наступающим 2026 годом!

Владимир Репин,
к.т.н., доцент, консультант по управлению, процессный архитектор и методолог, член ABPMP Russian Chapter, автор 10 книг по бизнес-процессам.
Декабрь 2025 г.