Статьи
Все теги
Business Studio
SILA Union
Автоматизация бизнес-процессов
Анализ бизнес-процессов
Архитектура бизнес-процессов
Имитационное моделирование бизнес-процессов
Компетенции для BPM-проекта
Моделирование в нотации BPMN
Моделирование в нотации IDEF0
Моделирование в нотации VAD
Оптимизация бизнес-процессов
Оценка зрелости системы управления бизнес-процессами
Процессный офис
Развитие организации
Регламентация бизнес-процессов
Система управления бизнес-процессами
Стратегическое управление компанией
Управление бизнес-процессами
Управление бизнес-процессами по целям и показателям
12.12.2025
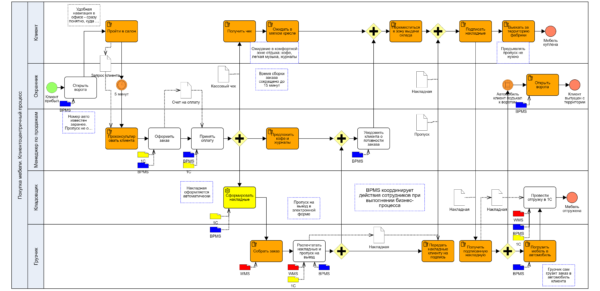
Очерк о клиентоцентричности бизнес-процессов
Business Studio Компетенции для BPM-проекта Моделирование в нотации BPMN Оптимизация бизнес-процессов Управление бизнес-процессами
В статье Владимира Репина приводится сравнение двух подходов: клиентоориентированности и клиентоцентричности. На простом примере бизнес-процесса покупки мебели раскрывается разница во взглядах на процесс со стороны компании и ее клиента. Обсуждаются принципы и пути создания клиентоцентричной компании.
Подробнее
10.12.2025
Время – деньги. SLA для бизнес-процесса и OLA для его задач
Business Studio Автоматизация бизнес-процессов Анализ бизнес-процессов Управление бизнес-процессами
В статье Владимира Репина обсуждаются ключевые временные характеристики бизнес-процесса: что и как измерять? Как разработать и использовать SLA и OLA для кросс-функциональных бизнес-процессов? Как сократить время выполнения бизнес-процесса используя OLA и KPI для его участников?
Подробнее
01.08.2025
Моделирование бизнес-процессов в нотации VAD в SILA Union
SILA Union Архитектура бизнес-процессов Моделирование в нотации VAD
В статье Владимира Репина обсуждаются методические и практические аспекты создания моделей бизнес-процессов в нотации VAD в программном продукте SILA Union. Представлены примеры моделей и возможностей SILA Union по расширению стандартной методологии («пресета»). Дается экспертная оценка удобства моделирования в системе с точки зрения бизнес-аналитика.
Подробнее
07.06.2025
Методы и принципы оптимизации кросс-функциональных административных бизнес-процессов
Business Studio Анализ бизнес-процессов Имитационное моделирование бизнес-процессов Моделирование в нотации BPMN Оптимизация бизнес-процессов
В статье Владимира Репина обсуждается тема оптимизации кросс-функциональных бизнес-процессов компании. Какой проект считать проектом оптимизации? Какие методы можно использовать? Какие принципы обязательно нужно учитывать? Статья может быть полезной руководителям и специалистам, вовлеченным в проект оптимизации бизнес-процессов. Материал, во многом, является дискуссионным.
Подробнее
28.04.2025
IDEF0 умер. Да здравствует VAD?
Business Studio Архитектура бизнес-процессов Компетенции для BPM-проекта Моделирование в нотации IDEF0 Моделирование в нотации VAD
В статье Владимира Репина рассматриваются методические аспекты перехода с нотации IDEF0 на нотацию VAD. Каким образом показать потоки документов (информации) в модели VAD, не загромождая схему большим количество значков? В Business Studio (версий 6-7) эта проблема может быть изящно решена с использованием новых функциональных возможностей системы.
Подробнее
26.04.2025
Построение системы управления бизнес-процессами в ООО «Удоканская медь» (Кейс)
Business Studio Архитектура бизнес-процессов Компетенции для BPM-проекта Процессный офис Развитие организации Система управления бизнес-процессами Управление бизнес-процессами
В статье представлен опыт создания Процессного офиса и внедрения Системы управления бизнес-процессами в ООО «Удоканская медь». Автор кейса - Шарифуллина Ляйсан Ильдаровна, руководитель группы организации бизнес-процессов.
Подробнее
07.03.2025
Про смысл стрелок в нотации IDEF0 и не только
Business Studio Архитектура бизнес-процессов Моделирование в нотации IDEF0 Развитие организации
В статье Владимира Репина рассматриваются практически важные аспекты моделирования в нотации IDEF0 в программном продукте Business Studio. Такие простые, на первый взгляд, объекты модели, как стрелки, многие используют некорректно. В статье раскрывается смысл стрелок в нотации IDEF0 и даются практические рекомендации по их использованию. Также рассматривается вопрос перехода с уровня IDEF0 на уровень BPMN и некоторые аспекты моделирования кросс-функциональных процессов в общей архитектуре процессов организации.
Подробнее
28.02.2025
Кратко об архитектуре бизнес-процессов компании
Business Studio Архитектура бизнес-процессов Компетенции для BPM-проекта Моделирование в нотации IDEF0 Моделирование в нотации VAD Стратегическое управление компанией Управление бизнес-процессами
В статье Владимира Репина и Алексея Телегина кратко рассматриваются ключевые аспекты создания и использования архитектуры бизнес-процессов компании: цели построения, методы разработки, нотации и инструменты, ценность для собственников и руководителей компании. Статья может быть полезной для читателей, которые хотели бы разобраться, что такое архитектура бизнес-процессов и как она используется.
Подробнее
18.02.2025
Паспорт бизнес-процесса в Business Studio: опыт компании «Волков»
Business Studio Компетенции для BPM-проекта Процессный офис Развитие организации Управление бизнес-процессами
В статье рассматривается паспорт бизнес-процесса: назначение, структура, методика его применения владельцами процессов. Раскрыт опыт разработки, автоматизации в Business Studio 6 и практического использования паспорта процесса в компании ООО «Волков». Статья может быть полезна для компаний, внедряющих Систему управления бизнес-процессами на платформе Business Studio.
Подробнее
19.01.2025
Использование таймеров при моделировании в нотации BPMN
Business Studio Компетенции для BPM-проекта Моделирование в нотации BPMN
В статье Владимира Репина рассматриваются типовые ошибки использования таймеров при моделировании бизнес-процессов в нотации BPMN в Business Studio. Представлены неправильные и правильные примеры. Даются рекомендации по настройке визуализации нормативного времени выполнения задач. Статья может быть полезна начинающим процессным аналитикам, которым поставлена задача описать бизнес-процессы в Business Studio в рамках проекта создания Системы управления бизнес-процессами компании.
Подробнее